Chrome Dev Tools
- 各个面板的功能介绍
- Css debug 和 js debug
- 一些小技巧
- ...
1 各个Tab介绍
1.1 打开Dev Tool
- 菜单>更多工具>开发者工具
- 快捷键:F12

1.2 打开命令菜单
- 快捷键:
- CTRL + SHIFT + P
- Command + SHIFT + P(MAC)

- DevTool的黑色主题



- screenshot

full shot

screenshot node


- dock

1.2 常用的Tab
- Element
- Console
- Source
- Network
- Vue/React

2 Css 调试
2.1 检查元素
- “检查我”


2.2 查询DOM树
-
快捷键:
-
CTRL+F
-
Command+F(MAC)
-
查询方式:
-
文本查询

-
css选择器

-
Xpath

2.3 Console
- inspect(element)


3 编辑样式
- 用auto-complete特性给元素添加样式


- 让:hover常驻悬停!

-
编辑class
-
别动我
-
改我改我~
-
别动我

-
复制样式


Computed的面板是不按照class区分的, 只是把所有样式列出来了.

可以快速定位

group功能上的区分.

Layout是前端页面经常用到的布局, 一个是Grid布局(网格布局), 另一个是Flexbox(弹性布局). 这个布局, 把我们所有用到grid布局, flexbox布局的容器全部列在这里了.


-
DevTool的黑色主题
-
截屏
4 控制台(Console)
-
快捷键
-
Ctrl+Shift+J
-
Command+Option+J(MAC)
-
执行语句
-
$_ 上一条语句

$0上一个选择的DOM节点($1,$2...)


-
console.log (error warn table clear group time assert trace)
-
Log级别筛选






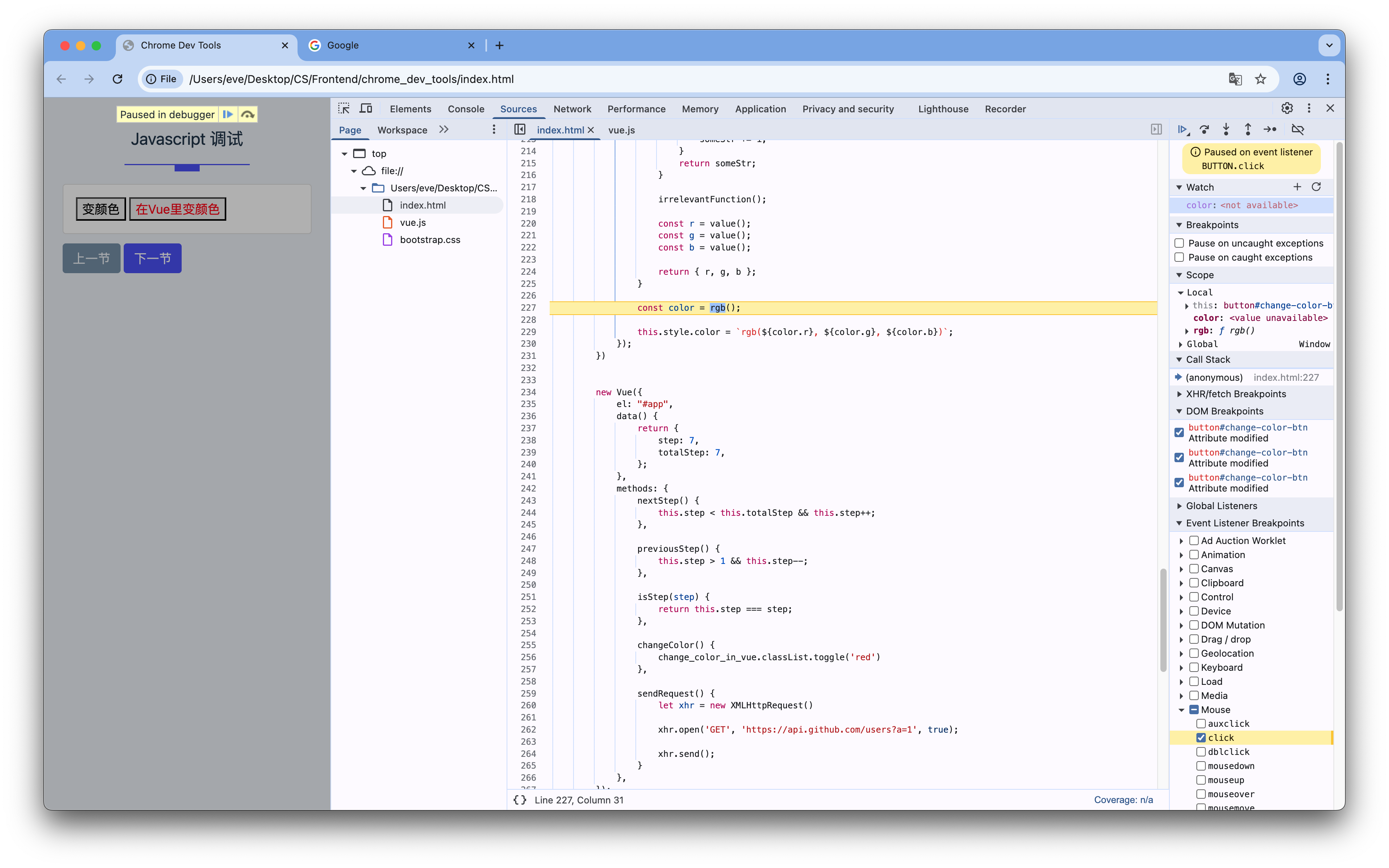
5 Javascript 调试
window.addEventListener('load', () => {
document.getElementById("change-color-btn").addEventListener("click", function () {
function rgb() {
const value = () => Math.floor(Math.random() * 255);
//debugger;
const irrelevantFunction = () => {
let someStr = '';
for (let i = 0; i < 10; i++) {
someStr += i;
}
return someStr;
}
irrelevantFunction();
const r = value();
const g = value();
const b = value();
return { r, g, b };
}
const color = rgb();
this.style.color = `rgb(${color.r}, ${color.g}, ${color.b})`;
});
})








subtree modifications: 以这个为根节点, 它里面的一些子节点被修改的话, 那么js的运行就会暂停
attribute modifications: 一些属性被修改了, 也会暂停
node removal: 从文档里这个节点被删除的话, 代码执行也会被暂停.

去掉debugger



不需要调试vue.js



6 Network
发送请求


点击变灰, 不再监听网络发起的请求, 点击不会有反应.

第二个是clear, 清空
Preserve log: 历史的也保留

Throttling: 截流器, 模拟用户网络状态



Reference
https://www.bilibili.com/video/BV1KM4y1G7EF/?spm_id_from=333.337.search-card.all.click&vd_source=73e7d2c4251a7c9000b22d21b70f5635